Gapura Hosted Checkout
Document Version 1.2.1
Gapura Hosted Checkout is a payment page hosted by DANA that can receive payment from your customers. This service returns a checkout page URL which you can integrate into your payment flow. DANA will then create and process the transaction and notify you when its completed.
Before you start
You will need to register your business in our Merchant Portal to obtain your testing credentials. After you have created your test account, make sure you have done the following:
- Finish your company registration and select Gapura Hosted Checkout as your payment solution.
- Setup your webhooks & redirect URLs to receive payment outcomes & redirect user after payment.
- Obtain your testing credentials from the merchant portal.
User Experience
- Mobile

Fully Hosted by DANA
Simply redirect customers to a DANA hosted cashier page.

Many Payment Methods
Customer can pay using most Indonesian payment methods.

Instant Payment Result
Merchants & customers instantly receive payment result.
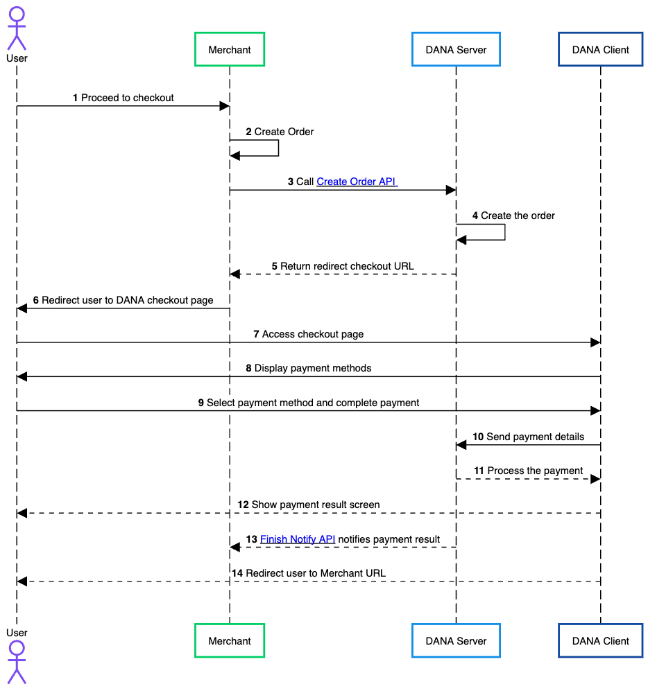
Process Flow
The general flow of payment using the Gapura payment gateway is as follows:

- The user browses the merchant's website or app and proceeds to checkout after selecting a product.
- The merchant system generates an order internally, preparing it for payment processing.
- The merchant's backend sends a request to DANA’s Create Order API, passing the necessary order details.
- Upon receiving the request, DANA processes and stores the order details in its system.
- After successfully creating the order, DANA responds with a
webRedirectUrlfor the checkout page. - The merchant uses the returned URL to prepare a redirection to DANA’s hosted checkout page.
- The user is redirected to the DANA-hosted checkout page where the payment can be made.
- Available payment methods are displayed.
- The user chooses one of the supported payment methods provided by DANA and follows the instructions on the DANA checkout page to complete the payment.
- DANA Hosted Checkout page receives the payment details and sends it to DANA API.
- DANA processes the payment.
- DANA shows payment result screen to user.
- DANA sends a payment notification to the merchant’s system via the Finish Notify API, updating the payment status of the order.
- DANA redirects to the merchant URL that already set when hitting Create Order API.
Integration Demo Video
To simplify the integration process, watch our step-by-step demo video that walks you through the complete setup and implementation of Gapura Hosted Checkout.
- NodeJS
- Python
- Go
- PHP
- Java
Step 1 : Library Installation
Visit our Libraries & Plugins guide for detailed information on our SDK.
DANA provides server-side API libraries for several programming languages, available through common package managers, for easier installation and version management. Follow the guide below to install our library:
Requirements
- Node.js version 18 or later
- Your testing credentials from the merchant portal.
Installation
Install using npm or visit our Githubnpm install dana-node@latest --save
Set up the env
PRIVATE_KEY or PRIVATE_KEY_PATH # Your private key
ORIGIN # Your application's origin URL
X_PARTNER_ID # clientId provided during onboarding
ENV or DANA_ENV # DANA's environment either 'sandbox' or 'production'
DANA_PUBLIC_KEY or DANA_PUBLIC_KEY_PATH # DANA public key string for parsing webhook
X_DEBUG # Enable debug mode if set to 'true'. Debug mode will show reason of failed request in additionalInfo.debugMessage in response
Obtaining merchant credentials: Authentication
Step 2 : Initialize the library
Visit our Authentication guide to learn about the authentication process when not using our Library.
Follow the guide below to initialize the library
import { Dana } from 'dana-node';
const danaClient = new Dana({
partnerId: "YOUR_PARTNER_ID", // process.env.X_PARTNER_ID
privateKey: "YOUR_PRIVATE_KEY", // process.env.X_PRIVATE_KEY
origin: "YOUR_ORIGIN", // process.env.ORIGIN
env: "sandbox", // process.env.DANA_ENV or process.env.ENV or "sandbox" or "production"
debugMode: "true", // process.env.X_DEBUG
});
const { paymentGatewayApi } = danaClient;
Step 3 : Use the Create Order API to get a hosted checkout URL
Use the Create Order API to create new payment requests which will then return the Checkout URL of the hosted payment page.
To create a new order, make a POST request to the Create Order API:
import { Dana } from 'dana-node';
// .. initialize client with authentication
const request: CreateOrderRequest = {
// Fill in required fields here, refer to Create Order API Detail
};
const response: CreateOrderResponse = await PaymentGatewayApi.createOrder(request);
When sending the request parameters, set additionalInfo.order.scenario to REDIRECT.
If successful, the response will include the URL for the hosted payment page. For example:
Content-Type: application/json
X-TIMESTAMP: 2024-12-23T09:10:11+07:00
{
"responseCode": "2005400", // Refer to response code list
"responseMessage": "Successful", // Refer to response code list
"referenceNo": "2020102977770000000009", // Transaction identifier on DANA system
"partnerReferenceNo": "2020102900000000000001", // Transaction identifier on partner system
"webRedirectUrl": "https://pjsp.com/universal?bizNo=REF993883&..."
...
}
Redirect the merchant to the webRedirectUrl in the response. The merchant will proceed to the hosted checkout page, and will be directed to do payment on the order.
If you want to simulate payments in the sandbox environment. Contact our Merchant Services team to access our sandbox simulation tools.
Optional Query Order Status, Cancel Order, and Refund Order
There are additional APIs available to enhance your integration process:
- Query Payment API - Use this API to inquire the latest status of a payment request.
- Cancel Order API - Cancel unpaid orders or paid orders within 24 hours. Cancellation can be initiated by users through the merchant platform or directly through DANA (for DANA Balance payments).
- Refund Order API - Process refunds for completed orders. You can trigger a refund request on behalf of the customer using this API, who will then process the refund through DANA.
import { Dana } from 'dana-node';
//initiate danaClient with authentication
const request: QueryPaymentRequest = {
// Fill in required fields here, refer to Query Payment API Detail
};
const response: QueryPaymentResponse = await PaymentGatewayApi.queryPayment(request);
import { Dana } from 'dana-node';
//initiate danaClient with authentication
const request: CancelOrderRequest = {
// Fill in required fields here, refer to Cancel Order API Detail
};
const response: CancelOrderResponse = await PaymentGatewayApi.cancelOrder(request);
import { Dana } from 'dana-node';
//initiate danaClient with authentication
const request: RefundOrderRequest = {
// Fill in required fields here, refer to Refund Order API Detail
};
const response: RefundOrderResponse = await PaymentGatewayApi.refundOrder(request);
Step 4 : Receive Payment Outcome via Finish Notify API
After a successful payment:
- The user will be redirected to your specified Redirect URL, which you can configure using the
urlParamsparameter in the Create Order API API request. - DANA will send payment notifications to your Notification URL via the Finish Notify API. Configure your notification endpoint with the ASPI-mandated path format:
/v1.0/debit/notify.
Construction
new WebhookParser(publicKey?: string, publicKeyPath?: string)
Request
| Parameter | Type | Remarks |
|---|---|---|
| publicKey | string | The DANA gateway's public key as a PEM formatted string. This is used if publicKeyPath is not provided or is empty |
| publicKeyPath | string | The file path to the DANA gateway's public key PEM file. If provided, this will be prioritized over the publicKey string |
Notes: One of publicKey or publicKeyPath must be provided.
Method
parseWebhook(httpMethod: string, relativePathUrl: string, headers: { [key: string]: string }, body: string): FinishNotifyRequest
Request
| Parameter | Type | Remarks |
|---|---|---|
| httpMethod | string | The HTTP method of the incoming webhook request e.g., POST |
| relative_path_url | string | The relative URL path of the webhook endpoint that received the notification e.g /v1.0/debit/notify |
| headers | map[string]string | A map containing the HTTP request headers. This map must include X-SIGNATURE and X-TIMESTAMP headers provided by DANA for signature verification |
| body | string | The raw JSON string payload from the webhook request body |
- Returns: A pointer to a
FinishNotifyRequeststruct containing the parsed and verified webhook data, or an error if parsing or signature verification fails. - Raises:
ValueErrorif signature verification fails or the payload is invalid.
Security Notes
- Always use the official public key provided by DANA for webhook verification.
- Reject any webhook requests that fail signature verification or have malformed payloads.
- Never trust webhook data unless it passes verification.
import { WebhookParser } from 'dana-node/dist/webhook'; // Adjust import path as needed
async function handleDanaWebhook(req: AnyRequestType, res: AnyResponseType) {
// Retrieve the DANA public key from environment variables or a secure configuration.
// Option 1: Public key as a string
const danaPublicKeyString: string | undefined = process.env.DANA_WEBHOOK_PUBLIC_KEY_STRING;
// Option 2: Path to the public key file (recommended for production)
const danaPublicKeyPath: string | undefined = process.env.DANA_WEBHOOK_PUBLIC_KEY_PATH;
if (!danaPublicKeyString && !danaPublicKeyPath) {
console.error('DANA webhook public key not configured.');
res.status(500).send('Webhook processor configuration error.'); // Or appropriate error handling
return;
}
const httpMethod: string = req.method!; // e.g., "POST"
const relativePathUrl: string = req.path!; // e.g., "/v1.0/debit/notify". Ensure this is the path DANA signs.
const headers: Record<string, string> = req.headers as Record<string, string>;
let requestBodyString: string;
if (typeof req.body === 'string') {
requestBodyString = req.body;
} else if (req.body && typeof req.body === 'object') {
requestBodyString = JSON.stringify(req.body);
} else {
console.error('Request body is not a string or a parseable object.');
res.status(400).send('Invalid request body format.');
return;
}
// Initialize WebhookParser.
const parser = new WebhookParser(danaPublicKeyString, danaPublicKeyPath);
try {
// Verify the signature and parse the webhook payload
const finishNotify = parser.parseWebhook(
httpMethod,
relativePathUrl,
headers,
requestBodyString
);
console.log('Webhook verified successfully:');
console.log('Original Partner Reference No:', finishNotify.originalPartnerReferenceNo);
// TODO: Process the finishNotify object (e.g., update order status in your database)
res.status(200).send('Webhook received and verified.');
} catch (error: any) { // Catching as 'any' to access error.message
console.error('Webhook verification failed:', error.message);
// Respond with an error status. DANA might retry if it receives an error.
res.status(400).send(`Webhook verification failed: ${error.message}`);
}
}
For detailed example, please refer to the following resource: Example Webhook.
Example of a successful payment webhook payload:
Content-type: application/json
X-TIMESTAMP: 2020-12-23T07:44:16+07:00
{
"responseCode": "2005600",
"responseMessage": "Successful"
}
Additional Enum Configuration
The library provides several enums (enumerations) to represent a fixed set of constant values, ensuring consistency and reducing errors during integration.
import { ActorContextActorTypeEnum } from 'dana-node/payment_gateway/v1';
// Use the enum value
const actorType = ActorContextActorTypeEnum.User;
In this example the ActorContext is the parent model and ActorType is the enum name. In below list, the enums are listed in format of (ParentModel)(EnumName) (Enum Field).
The following enums are available in the Library Gapura Custom Checkout:
- ActorContextActorTypeEnum (actorType)
- ConsultPayPaymentInfoPayMethodEnum (payMethod)
- ConsultPayPaymentInfoPayOptionEnum (payOption)
- EnvInfoSourcePlatformEnum (sourcePlatform)
- EnvInfoTerminalTypeEnum (terminalType)
- EnvInfoOrderTerminalTypeEnum (orderTerminalType)
- OrderApiObjectScenarioEnum (scenario)
- OrderRedirectObjectScenarioEnum (scenario)
- PayOptionDetailPayMethodEnum (payMethod)
- PayOptionDetailPayOptionEnum (payOption)
- PayOptionInfoPayMethodEnum (payMethod)
- PayOptionInfoPayOptionEnum (payOption)
- RefundOptionBillPayMethodEnum (payMethod)
- RefundOrderRequestAdditionalInfoActorTypeEnum (actorType)
- StatusDetailAcquirementStatusEnum (acquirementStatus)
- UrlParamTypeEnum (type)
Step 5 : Test using our automated test suite
Visit our Scenario Testing guide for detailed information on testing requirements.
We are required by local regulators to ensure your integration works correctly across all critical use cases. Use our sandbox environment and Merchant Portal to safely conduct UAT testing on a list of mandatory testing scenarios.
To complete our mandatory testing requirements, follow these steps:
- Access your Integration Checklist page inside the Merchant Portal.
- Complete all mandatory testing scenarios listed in the checklist.
- After all required tests have been passed, sign the UAT Sign-Off Report in the Merchant Portal.
- Complete the Devsite Testing through the Merchant Portal to ensure compliance with Bank Indonesia SNAP standards.
UAT Testing Script
Use our specialized UAT testing suite to save days of debugging.
To speed up your integration, we have provided an automated test suite. It takes under 15 minutes to run your integration against our test scenarios. Check out the Github repo for more instructions
Step 6 : Submit testing documents & apply for production
As part of regulatory compliance, merchants are required to submit UAT testing documents to meet Bank Indonesia's requirements. After completing sandbox testing, follow these steps to move to production:
Generate production keys
Create your production private and public keys, follow this instruction: Authentication - Production Credential.Complete your UAT testing checklist
Confirm that you have completed all testing scenarios from our Merchant Portal.Fill out your Production Submission form
Follow the instructions inside our Merchant Portal to apply for production credentials. We will process your application in 1-2 days.Obtain production credentials
Once approved, you will receive your production credentials such as: Merchant ID, Client ID known as X-PARTNER-ID, and Client Secret.
Testing in production environment
Configure production environment
Switch your application settings from sandbox to production environment by updating the API endpoints and credentials.Test using production credentials
Conduct the same testing scenarios as sandbox testing, using your production credentials.UAT production sign-off
Once testing is complete, DANA will prepare the UAT Production Sign Off document in the Merchant Portal. Both merchant and DANA representatives must sign this document to formally approve the integration.Receive live payments
After receiving all approvals, your DANA integration will be activated and ready for live payments from your customers.
Ready to submit testing documents?
Access our merchant portal for detailed guide to start receiving live payments
Step 1 : Library Installation
Visit our Libraries & Plugins guide for detailed information on our SDK.
DANA provides server-side API libraries for several programming languages, available through common package managers, for easier installation and version management. Follow the guide below to install our library:
Requirements
- Python 3.9.1+
- Your testing credentials from the merchant portal.
Installation
Install using pip or visit our Githubpip install dana-python
Set up the env
PRIVATE_KEY or PRIVATE_KEY_PATH # Your private key
ORIGIN # Your application's origin URL
X_PARTNER_ID # clientId provided during onboarding
ENV or DANA_ENV # DANA's environment either 'sandbox' or 'production'
DANA_PUBLIC_KEY or DANA_PUBLIC_KEY_PATH # DANA public key string for parsing webhook
X_DEBUG # Enable debug mode if set to 'true'. Debug mode will show reason of failed request in additionalInfo.debugMessage in response.
Obtaining merchant credentials: Authentication
Import Package
import dana.payment_gateway.v1
Step 2 : Initialize the library
Visit our Authentication guide to learn about the authentication process when not using our Library.
Follow the guide below to initialize the library
import os
from dana.utils.snap_configuration import SnapConfiguration, AuthSettings, Env
configuration = SnapConfiguration(
api_key=AuthSettings(
PRIVATE_KEY=os.environ.get("PRIVATE_KEY"), # or you can set PRIVATE_KEY_PATH
ORIGIN=os.environ.get("ORIGIN"),
X_PARTNER_ID=os.environ.get("X_PARTNER_ID"),
DANA_ENV=os.environ.get("DANA_ENV"), # or you can set ENV
X_DEBUG=os.environ.get("X_DEBUG"), # enable debug mode (showing reason of failed request in additionalInfo.debugMessage in response)
)
)
Step 3 : Use the Create Order API to get a hosted checkout URL
Use the Create Order API to create new payment requests which will then return the Checkout URL of the hosted payment page.
To create a new order, make a POST request to the Create Order API:
from dana.payment_gateway.v1.models.create_order_by_redirect_request import CreateOrderByRedirectRequest
import os
from dana.utils.snap_configuration import SnapConfiguration, AuthSettings, Env
from dana.payment_gateway.v1 import PaymentGatewayApi
from dana.payment_gateway.v1.models.CreateOrderRequest import CreateOrderRequest
from dana.api_client import ApiClient
from dana.rest import ApiException
from pprint import pprint
# configuration and ApiClient object can be used for multiple operations
# They should be singleton through the application lifecycle
configuration = SnapConfiguration(
// .. initialize client with authentication
)
with ApiClient(configuration) as api_client:
api_instance = PaymentGatewayApi(api_client)
create_order_request = CreateOrderByRedirectRequest(
# Fill in required fields here, refer to Create Order API Detail.
)
try:
api_response = api_instance.create_order(create_order_request)
print("The response of PaymentGatewayApi->create_order:\n")
pprint(api_response)
except Exception as e:
print("Exception when calling PaymentGatewayApi->create_order: %s\n" % e)
Redirect the merchant to the webRedirectUrl in the response. The merchant will proceed to the hosted checkout page, and will be directed to do payment on the order.
If you want to simulate payments in the sandbox environment. Contact our Merchant Services team to access our sandbox simulation tools.
Optional Query Order Status, Cancel Order, and Refund Order
There are additional APIs available to enhance your integration process:
- Query Payment API - Use this API to inquire the latest status of a payment request.
- Cancel Order API - Cancel unpaid orders or paid orders within 24 hours. Cancellation can be initiated by users through the merchant platform or directly through DANA (for DANA Balance payments).
- Refund Order API - Process refunds for completed orders. You can trigger a refund request on behalf of the customer using this API, who will then process the refund through DANA.
import os
from dana.utils.snap_configuration import SnapConfiguration, AuthSettings, Env
from dana.payment_gateway.v1 import PaymentGatewayApi
from dana.payment_gateway.v1.models.QueryPaymentRequest import QueryPaymentRequest
from dana.api_client import ApiClient
from dana.rest import ApiException
from pprint import pprint
# configuration and ApiClient object can be used for multiple operations
# They should be singleton through the application lifecycle
configuration = SnapConfiguration(
// .. initialize client with authentication
)
with ApiClient(configuration) as api_client:
api_instance = PaymentGatewayApi(api_client)
query_payment_request = QueryPaymentRequest(
# Fill in required fields here, refer to Query Payment API Detail.
)
try:
api_response = api_instance.query_payment(query_payment_request)
print("The response of PaymentGatewayApi->query_payment:\n")
pprint(api_response)
except Exception as e:
print("Exception when calling PaymentGatewayApi->query_payment: %s\n" % e)
import os
from dana.utils.snap_configuration import SnapConfiguration, AuthSettings, Env
from dana.payment_gateway.v1 import PaymentGatewayApi
from dana.payment_gateway.v1.models.CancelOrderRequest import CancelOrderRequest
from dana.api_client import ApiClient
from dana.rest import ApiException
from pprint import pprint
# configuration and ApiClient object can be used for multiple operations
# They should be singleton through the application lifecycle
configuration = SnapConfiguration(
// .. initialize client with authentication
)
with ApiClient(configuration) as api_client:
api_instance = PaymentGatewayApi(api_client)
cancel_order_request = CancelOrderRequest(
# Fill in required fields here, refer to Cancel Order API Detail.
)
try:
api_response = api_instance.cancel_order(cancel_order_request)
print("The response of PaymentGatewayApi->cancel_order:\n")
pprint(api_response)
except Exception as e:
print("Exception when calling PaymentGatewayApi->cancel_order: %s\n" % e)
import os
from dana.utils.snap_configuration import SnapConfiguration, AuthSettings, Env
from dana.payment_gateway.v1 import PaymentGatewayApi
from dana.payment_gateway.v1.models.RefundOrderRequest import RefundOrderRequest
from dana.api_client import ApiClient
from dana.rest import ApiException
from pprint import pprint
# configuration and ApiClient object can be used for multiple operations
# They should be singleton through the application lifecycle
configuration = SnapConfiguration(
// .. initialize client with authentication
)
with ApiClient(configuration) as api_client:
api_instance = PaymentGatewayApi(api_client)
refund_order_request = RefundOrderRequest(
# Fill in required fields here, refer to Cancel Order API Detail.
)
try:
api_response = api_instance.refund_order(refund_order_request)
print("The response of PaymentGatewayApi->refund_order:\n")
pprint(api_response)
except Exception as e:
print("Exception when calling PaymentGatewayApi->refund_order: %s\n" % e)
Step 4 : Receive Payment Outcome via Finish Notify API
After a successful payment:
- The user will be redirected to your specified Redirect URL, which you can configure using the
urlParamsparameter in the Create Order API API request. - DANA will send payment notifications to your Notification URL via the Finish Notify API. Configure your notification endpoint with the ASPI-mandated path format:
/v1.0/debit/notify.
Construction
WebhookParser(public_key: str = None, public_key_path: str = None)
Request
| Parameter | Type | Remarks |
|---|---|---|
| httpMethod | string | The HTTP method of the incoming webhook request e.g., POST |
| relative_path_url | string | The relative URL path of the webhook endpoint that received the notification e.g /v1.0/debit/notify |
| headers | map[string]string | A map containing the HTTP request headers. This map must include X-SIGNATURE and X-TIMESTAMP headers provided by DANA for signature verification |
| body | string | The raw JSON string payload from the webhook request body |
Method
parse_webhook(http_method: str, relative_path_url: str, headers: dict, body: str) -> FinishNotify
Request
| Parameter | Type | Remarks |
|---|---|---|
| httpMethod | string | The HTTP method of the incoming webhook request e.g., POST |
| relative_path_url | string | The relative URL path of the webhook endpoint that received the notification e.g /v1.0/debit/notify |
| headers | map[string]string | A map containing the HTTP request headers. This map must include X-SIGNATURE and X-TIMESTAMP headers provided by DANA for signature verification |
| body | string | The raw JSON string payload from the webhook request body |
- Returns:
FinishNotifyRequestmodel with parsed data - Raises:
ValueErrorif signature verification fails or the payload is invalid.
Security Notes
- Always use the official public key provided by DANA for webhook verification.
- Reject any webhook requests that fail signature verification or have malformed payloads.
- Never trust webhook data unless it passes verification.
import os
from dana.webhook import WebhookParser
# You can provide the DANA_PUBLIC_KEY or DANA_PUBLIC_KEY_PATH
# The parser will prioritize DANA_PUBLIC_KEY_PATH if both are provided.
http_method = "POST"
relative_path_url = "/v1.0/debit/notify"
headers = {
"X-SIGNATURE": "<signature-from-header>",
"X-TIMESTAMP": "<timestamp-from-header>"
}
body = '{"original_partner_reference_no": "123...", ...}' # Raw JSON string from request body
parser = WebhookParser(public_key_path=os.getenv("DANA_PUBLIC_KEY_PATH"))
try:
finish_notify = parser.parse_webhook(
http_method=http_method,
relative_path_url=relative_path_url,
headers=headers,
body=body
)
print(finish_notify.original_partner_reference_no)
except ValueError as e:
print(f"Webhook verification failed: {e}")
Example of a successful payment webhook payload:
Content-type: application/json
X-TIMESTAMP: 2020-12-23T07:44:16+07:00
{
"responseCode": "2005600",
"responseMessage": "Successful"
}
Additional Enum Configuration
The library provides several enums (enumerations) to represent a fixed set of constant values, ensuring consistency and reducing errors during integration.
from dana.payment_gateway.v1.enum import *
# Example of using enum
enum_value = PayMethod.BALANCE
The following enums are available in the Library Gapura Hosted Checkout:
- PayMethod
- PayOption
- AcquirementStatus
- ActorType
- SourcePlatform
- TerminalType
- OrderTerminalType
- Type
Step 5 : Test using our automated test suite
Visit our Scenario Testing guide for detailed information on testing requirements.
We are required by local regulators to ensure your integration works correctly across all critical use cases. Use our sandbox environment and Merchant Portal to safely conduct UAT testing on a list of mandatory testing scenarios.
To complete our mandatory testing requirements, follow these steps:
- Access your Integration Checklist page inside the Merchant Portal.
- Complete all mandatory testing scenarios listed in the checklist.
- After all required tests have been passed, sign the UAT Sign-Off Report in the Merchant Portal.
- Complete the Devsite Testing through the Merchant Portal to ensure compliance with Bank Indonesia SNAP standards.
UAT Testing Script
Use our specialized UAT testing suite to save days of debugging.
To speed up your integration, we have provided an automated test suite. It takes under 15 minutes to run your integration against our test scenarios. Check out the Github repo for more instructions
Step 6 : Submit testing documents & apply for production
As part of regulatory compliance, merchants are required to submit UAT testing documents to meet Bank Indonesia's requirements. After completing sandbox testing, follow these steps to move to production:
Generate production keys
Create your production private and public keys, follow this instruction: Authentication - Production Credential.Complete your UAT testing checklist
Confirm that you have completed all testing scenarios from our Merchant Portal.Fill out your Production Submission form
Follow the instructions inside our Merchant Portal to apply for production credentials. We will process your application in 1-2 days.Obtain production credentials
Once approved, you will receive your production credentials such as: Merchant ID, Client ID known as X-PARTNER-ID, and Client Secret.
Testing in production environment
Configure production environment
Switch your application settings from sandbox to production environment by updating the API endpoints and credentials.Test using production credentials
Conduct the same testing scenarios as sandbox testing, using your production credentials.UAT production sign-off
Once testing is complete, DANA will prepare the UAT Production Sign Off document in the Merchant Portal. Both merchant and DANA representatives must sign this document to formally approve the integration.Receive live payments
After receiving all approvals, your DANA integration will be activated and ready for live payments from your customers.
Ready to submit testing documents?
Access our merchant portal for detailed guide to start receiving live payments
Step 1 : Library Installation
Visit our Libraries & Plugins guide for detailed information on our SDK.
DANA provides server-side API libraries for several programming languages, available through common package managers, for easier installation and version management. Follow the guide below to install our library:
Requirements
- go.mod
- go.sum file
- Your testing credentials from the merchant portal.
Installation
Install or visit our Githubgo get github.com/dana-id/dana-go/v2
Set up the env
PRIVATE_KEY or PRIVATE_KEY_PATH # Your private key
ORIGIN # Your application's origin URL
X_PARTNER_ID # clientId provided during onboarding
ENV or DANA_ENV # DANA's environment either 'sandbox' or 'production'
DANA_PUBLIC_KEY or DANA_PUBLIC_KEY_PATH # DANA public key string for parsing webhook
X_DEBUG # Enable debug mode if set to 'true'. Debug mode will show reason of failed request in additionalInfo.debugMessage in response.
Obtaining merchant credentials: Authentication
Import Package
import (
payment_gateway "github.com/dana-id/dana-go/payment_gateway/v1"
)
Step 2 : Initialize the library
Visit our Authentication guide to learn about the authentication process when not using our Library.
Follow the guide below to initialize the library
package main
import (
"context"
"fmt"
"os"
dana "github.com/dana-id/dana-go"
"github.com/dana-id/dana-go/config"
payment_gateway "github.com/dana-id/dana-go/payment_gateway/v1"
)
func main() {
// Configuring api client
// Api client should be singleton, can reuse the apiClient for multiple requests in various operations
configuration := config.NewConfiguration()
configuration.APIKey = &config.APIKey{
// ENV: config.ENV_SANDBOX, // use config.ENV_PRODUCTION for production. Can use DANA_ENV instead
DANA_ENV: config.ENV_SANDBOX, // use config.ENV_PRODUCTION for production
X_PARTNER_ID: os.Getenv("X_PARTNER_ID"),
PRIVATE_KEY: os.Getenv("PRIVATE_KEY"), // Can provide the private key directly as a string or via a file path (PRIVATE_KEY_PATH). If both added, we will prioritize the path
ORIGIN: os.Getenv("ORIGIN"),
// PRIVATE_KEY_PATH: os.Getenv("PRIVATE_KEY_PATH"),
// X_DEBUG: os.Getenv("X_DEBUG"), // Optional, can be set to "true" to enable debug mode (showing reason of failed request in additionalInfo.debugMessage in response)
}
apiClient := dana.NewAPIClient(configuration)
}
Step 3 : Use the Create Order API to get a hosted checkout URL
Use the Create Order API to create new payment requests which will then return the Checkout URL of the hosted payment page.
To create a new order, make a POST request to the Create Order API:
package main
import (
"context"
"fmt"
"os"
dana "github.com/dana-id/dana-go"
"github.com/dana-id/dana-go/config"
payment_gateway "github.com/dana-id/dana-go/payment_gateway/v1"
)
func main() {
// Configuring api client
// Api client should be singleton, can reuse the apiClient for multiple requests in various operations
configuration := config.NewConfiguration()
configuration.APIKey = &config.APIKey{
// ENV: config.ENV_SANDBOX, // use config.ENV_PRODUCTION for production. Can use DANA_ENV instead
DANA_ENV: config.ENV_SANDBOX, // use config.ENV_PRODUCTION for production
X_PARTNER_ID: os.Getenv("X_PARTNER_ID"),
PRIVATE_KEY: os.Getenv("PRIVATE_KEY"), // Can provide the private key directly as a string or via a file path (PRIVATE_KEY_PATH). If both added, we will prioritize the path
ORIGIN: os.Getenv("ORIGIN"),
// PRIVATE_KEY_PATH: os.Getenv("PRIVATE_KEY_PATH"),
}
apiClient := dana.NewAPIClient(configuration)
}
Important: When sending the request parameters, set additionalInfo.order.scenario to REDIRECT.
If successful, the response will include the URL for the hosted payment page. For example:
Content-Type: application/json
X-TIMESTAMP: 2024-12-23T09:10:11+07:00
{
"responseCode": "2005400", // Refer to response code list
"responseMessage": "Successful", // Refer to response code list
"referenceNo": "2020102977770000000009", // Transaction identifier on DANA system
"partnerReferenceNo": "2020102900000000000001", // Transaction identifier on partner system
"webRedirectUrl": "https://pjsp.com/universal?bizNo=REF993883&..."
...
}
Redirect the merchant to the webRedirectUrl in the response. The merchant will proceed to the hosted checkout page, and will be directed to do payment on the order.
If you want to simulate payments in the sandbox environment. Contact our Merchant Services team to access our sandbox simulation tools.
Optional Query Order Status, Cancel Order, and Refund Order
There are additional APIs available to enhance your integration process:
- Query Payment API - Use this API to inquire the latest status of a payment request.
- Cancel Order API - Cancel unpaid orders or paid orders within 24 hours. Cancellation can be initiated by users through the merchant platform or directly through DANA (for DANA Balance payments).
- Refund Order API - Process refunds for completed orders. You can trigger a refund request on behalf of the customer using this API, who will then process the refund through DANA.
package main
import (
"context"
"fmt"
"os"
dana "github.com/dana-id/dana-go"
"github.com/dana-id/dana-go/config"
payment_gateway "github.com/dana-id/dana-go/payment_gateway/v1"
)
func main() {
// ... define authentication
request := payment_gateway.QueryPaymentRequest{
// Fill in required fields here, refer to Query Payment API Detail
}
_, r, err := apiClient.PaymentGatewayAPI.QueryPayment(context.Background()).QueryPaymentRequest(request).Execute()
if err != nil {
fmt.Fprintf(os.Stderr, "Error when calling `PaymentGatewayAPI.QueryPayment``: %v\n", err)
fmt.Fprintf(os.Stderr, "Full HTTP response: %v\n", r)
}
// response from `QueryPayment`: QueryPaymentResponse
fmt.Fprintf(os.Stdout, "Response from `PaymentGatewayAPI.QueryPayment`: %v\n", r.Body)
}
package main
import (
"context"
"fmt"
"os"
dana "github.com/dana-id/dana-go"
"github.com/dana-id/dana-go/config"
payment_gateway "github.com/dana-id/dana-go/payment_gateway/v1"
)
func main() {
// ... define authentication
request := payment_gateway.CancelOrderRequest{
// Fill in required fields here, refer to Cancel Order API Detail
}
_, r, err := apiClient.PaymentGatewayAPI.CancelOrder(context.Background()).CancelOrderRequest(request).Execute()
if err != nil {
fmt.Fprintf(os.Stderr, "Error when calling `PaymentGatewayAPI.CancelOrder``: %v\n", err)
fmt.Fprintf(os.Stderr, "Full HTTP response: %v\n", r)
}
// response from `CancelOrder`: CancelOrderResponse
fmt.Fprintf(os.Stdout, "Response from `PaymentGatewayAPI.CancelOrder`: %v\n", r.Body)
}
package main
import (
"context"
"fmt"
"os"
dana "github.com/dana-id/dana-go"
"github.com/dana-id/dana-go/config"
payment_gateway "github.com/dana-id/dana-go/payment_gateway/v1"
)
func main() {
// ... define authentication
request := payment_gateway.RefundOrderRequest{
// Fill in required fields here, refer to Refund Order API Detail
}
_, r, err := apiClient.PaymentGatewayAPI.RefundOrder(context.Background()).RefundOrderRequest(request).Execute()
if err != nil {
fmt.Fprintf(os.Stderr, "Error when calling `PaymentGatewayAPI.RefundOrder``: %v\n", err)
fmt.Fprintf(os.Stderr, "Full HTTP response: %v\n", r)
}
// response from `RefundOrder`: RefundOrderResponse
fmt.Fprintf(os.Stdout, "Response from `PaymentGatewayAPI.RefundOrder`: %v\n", r.Body)
}
Step 4 : Receive Payment Outcome via Finish Notify API
After a successful payment:
- The user will be redirected to your specified Redirect URL, which you can configure using the
urlParamsparameter in the Create Order API API request. - DANA will send payment notifications to your Notification URL via the Finish Notify API. Configure your notification endpoint with the ASPI-mandated path format:
/v1.0/debit/notify.
Construction
func NewWebhookParser(publicKey *string, publicKeyPath *string) (*WebhookParser, error)
Request
| Parameter | Type | Remarks |
|---|---|---|
| publicKey | string | The DANA gateway's public key as a PEM formatted string. This is used if publicKeyPath is not provided or is empty. |
| publicKeyPath | string | The file path to the DANA gateway's public key PEM file. If provided, this will be prioritized over the publicKey string. |
- Returns: A pointer to a
WebhookParserinstance and an error if the public key is invalid.
Method
func (p *WebhookParser) ParseWebhook(httpMethod string, relativePathURL string, headers map[string]string, body string) (*webhook.FinishNotify, error)
Request
| Parameter | Type | Remarks |
|---|---|---|
| httpMethod | string | The HTTP method of the incoming webhook request e.g., http.MethodPost |
| relativePathURL | string | The relative URL path of the webhook endpoint that received the notification e.g /v1.0/debit/notify |
| headers | map[string]string | A map containing the HTTP request headers. This map must include X-SIGNATURE and X-TIMESTAMP headers provided by DANA for signature verification |
| body | string | The raw JSON string payload from the webhook request body |
- Return: A pointer to a
model.FinishNotifyRequeststruct containing the parsed and verified webhook data, or an error if parsing or signature verification fails.
Security Notes
- Always use the official public key provided by DANA for webhook verification. Store and load it securely.
- The
ParseWebhookmethod handles both JSON parsing and cryptographic signature verification. If it returns an error, the payload should not be trusted.
package main
import (
"bytes"
"fmt"
"io"
"net/http"
"os"
webhook "github.com/dana-id/dana-go/webhook"
)
// This function would be your actual webhook handler in a real application.
func webhookNotificationHandler(req *http.Request) {
// 1. Initialize the WebhookParser
// You can provide the public key directly as a string or via a file path.
// The parser will prioritize publicKeyPath if both are provided.
// Option 1: Provide public key as a string
// danaPublicKeyPEM := os.Getenv("DANA_PUBLIC_KEY")
// parser, err := webhook.NewWebhookParser(&danaPublicKeyPEM, nil)
// Option 2: Provide path to public key file
danaPublicKeyPath := os.Getenv("DANA_PUBLIC_KEY_PATH") // e.g., "/path/to/your/dana_public_key.pem"
parser, err := webhook.NewWebhookParser(nil, &danaPublicKeyPath)
if err != nil {
fmt.Printf("Error creating WebhookParser: %v\n", err)
return
}
// 2. Extract data from the incoming HTTP Request
httpMethod := req.Method
relativePathUrl := "/v1.0/debit/notify"
// relativePathUrl := req.URL.Path // This should match the path DANA sends the webhook to for example: /v1.0/debit/notify
// Read the request body
bodyBytes, err := io.ReadAll(req.Body)
if err != nil {
fmt.Printf("Error reading request body: %v\n", err)
return
}
defer req.Body.Close() // Important to close the body
webhookBodyStr := string(bodyBytes)
// Log received data for debugging (optional)
fmt.Printf("Received webhook: Method=%s, Path=%s, Headers=%v, Body=%s\n",
httpMethod, relativePathUrl, req.Header, webhookBodyStr)
// 3. Parse and verify the webhook
parsedData, err := parser.ParseWebhook(
httpMethod,
relativePathUrl,
req.Header,
webhookBodyStr,
)
if err != nil {
fmt.Printf("Webhook parsing/verification failed: %v\n", err)
// IMPORTANT: If verification fails, do not trust the payload.
return
}
// 4. Use the parsed data
fmt.Printf("Webhook parsed successfully!\n")
fmt.Printf("Original Partner Reference No: %s\n", parsedData.OriginalPartnerReferenceNo)
fmt.Printf("Amount: %s %s\n", parsedData.Amount.Value, parsedData.Amount.Currency)
fmt.Printf("Status: %s\n", parsedData.LatestTransactionStatus)
// Access other fields from parsedData as needed
}
For detailed example, please refer to the following resource: Example Webhook.
Example of a successful payment webhook payload:
Content-type: application/json
X-TIMESTAMP: 2020-12-23T07:44:16+07:00
{
"responseCode": "2005600",
"responseMessage": "Successful"
}
Additional Enum Configuration
The library provides several enums (enumerations) to represent a fixed set of constant values, ensuring consistency and reducing errors during integration.
import payment_gateway "github.com/dana-id/dana-go/payment_gateway/v1"
value := string(payment_gateway.PAYMETHOD_BALANCE_)
The following enums are available in the Library Gapura Hosted Checkout:
- AcquirementStatus
- ActorType
- OrderTerminalType
- PayMethod
- PayOption
- SourcePlatform
- TerminalType
- Type
Step 5 : Test using our automated test suite
Visit our Scenario Testing guide for detailed information on testing requirements.
We are required by local regulators to ensure your integration works correctly across all critical use cases. Use our sandbox environment and Merchant Portal to safely conduct UAT testing on a list of mandatory testing scenarios.
To complete our mandatory testing requirements, follow these steps:
- Access your Integration Checklist page inside the Merchant Portal.
- Complete all mandatory testing scenarios listed in the checklist.
- After all required tests have been passed, sign the UAT Sign-Off Report in the Merchant Portal.
- Complete the Devsite Testing through the Merchant Portal to ensure compliance with Bank Indonesia SNAP standards.
UAT Testing Script
Use our specialized UAT testing suite to save days of debugging.
To speed up your integration, we have provided an automated test suite. It takes under 15 minutes to run your integration against our test scenarios. Check out the Github repo for more instructions
Step 6 : Submit testing documents & apply for production
As part of regulatory compliance, merchants are required to submit UAT testing documents to meet Bank Indonesia's requirements. After completing sandbox testing, follow these steps to move to production:
Generate production keys
Create your production private and public keys, follow this instruction: Authentication - Production Credential.Complete your UAT testing checklist
Confirm that you have completed all testing scenarios from our Merchant Portal.Fill out your Production Submission form
Follow the instructions inside our Merchant Portal to apply for production credentials. We will process your application in 1-2 days.Obtain production credentials
Once approved, you will receive your production credentials such as: Merchant ID, Client ID known as X-PARTNER-ID, and Client Secret.
Testing in production environment
Configure production environment
Switch your application settings from sandbox to production environment by updating the API endpoints and credentials.Test using production credentials
Conduct the same testing scenarios as sandbox testing, using your production credentials.UAT production sign-off
Once testing is complete, DANA will prepare the UAT Production Sign Off document in the Merchant Portal. Both merchant and DANA representatives must sign this document to formally approve the integration.Receive live payments
After receiving all approvals, your DANA integration will be activated and ready for live payments from your customers.
Ready to submit testing documents?
Access our merchant portal for detailed guide to start receiving live payments
Step 1 : Library Installation
Visit our Libraries & Plugins guide for detailed information on our SDK.
DANA provides server-side API libraries for several programming languages, available through common package managers, for easier installation and version management. Follow the guide below to install our library:
Requirements
- PHP 7.4+, compatible with PHP 8.0.
- Your testing credentials from the merchant portal.
Installation
Install using composer or visit our Github- Using Composer
- Add the following code to
composer.json
- Add the following code to
{
"repositories": [
{
"type": "vcs",
"url": "https://github.com/dana-id/dana-php.git"
}
],
"require": {
"danaid/dana-php": "^2.0"
}
}
- Run
composer install
- Manual Installation
<?php
require_once('/path/to/DanaPhp/vendor/autoload.php');
Set up the env
PRIVATE_KEY or PRIVATE_KEY_PATH # Your private key
ORIGIN # Your application's origin URL
X_PARTNER_ID # clientId provided during onboarding
ENV or DANA_ENV # DANA's environment either 'sandbox' or 'production'
DANA_PUBLIC_KEY or DANA_PUBLIC_KEY_PATH # DANA public key string for parsing webhook
X_DEBUG # Enable debug mode if set to 'true'. Debug mode will show reason of failed request in additionalInfo.debugMessage in response.
Obtaining merchant credentials: Authentication
Import Package
use Dana\PaymentGateway\v1
Step 2 : Initialize the library
Visit our Authentication guide to learn about the authentication process when not using our Library.
Follow the guide below to initialize the library
<?php
use Dana\Configuration;
use Dana\Env;
use Dana\PaymentGateway\v1\Api\PaymentGatewayApi;
// Set up configuration with authentication settings
$configuration = new Configuration();
// The Configuration constructor automatically loads values from environment variables
// Choose one of PRIVATE_KEY or PRIVATE_KEY_PATH to set, if you set both, PRIVATE_KEY will be ignored
$configuration->setApiKey('PRIVATE_KEY', getenv('PRIVATE_KEY'));
// $configuration->setApiKey('PRIVATE_KEY_PATH', getenv('PRIVATE_KEY_PATH'));
$configuration->setApiKey('ORIGIN', getenv('ORIGIN'));
$configuration->setApiKey('X_PARTNER_ID', getenv('X_PARTNER_ID'));
$configuration->setApiKey('DANA_ENV', Env::SANDBOX);
// Choose one of ENV or DANA_ENV to set, if you set both, ENV will be ignored
// $configuration->setApiKey('ENV', Env::SANDBOX);
// Set to 'true' to enable debug mode
// Debug mode will show reason of failed request in additionalInfo.debugMessage in response
// $configuration->setApiKey('X_DEBUG', getenv('X_DEBUG'));
$apiInstance = new PaymentGatewayApi(
null, // this also can be set to custom http client which implements `GuzzleHttp\ClientInterface`
$configuration
);
Step 3 : Use the Create Order API to get a hosted checkout URL
Use the Create Order API to create new payment requests which will then return the Checkout URL of the hosted payment page.
To create a new order, make a POST request to the Create Order API:
<?php
use Dana\Configuration;
use Dana\Env;
use Dana\PaymentGateway\v1\Api\PaymentGatewayApi;
use Dana\PaymentGateway\v1\Model\CreateOrderRequest;
// ... define authentication
$createOrderRequest = CreateOrderRequest();
try {
$result = $apiInstance->createOrder($createOrderRequest);
print_r($result);
} catch (Exception $e) {
echo 'Exception when calling PaymentGatewayApi->createOrder: ', $e->getMessage(), PHP_EOL;
}
When sending the request parameters, set additionalInfo.order.scenario to REDIRECT.
If successful, the response will include the URL for the hosted payment page. For example:
Content-Type: application/json
X-TIMESTAMP: 2024-12-23T09:10:11+07:00
{
"responseCode": "2005400", // Refer to response code list
"responseMessage": "Successful", // Refer to response code list
"referenceNo": "2020102977770000000009", // Transaction identifier on DANA system
"partnerReferenceNo": "2020102900000000000001", // Transaction identifier on partner system
"webRedirectUrl": "https://pjsp.com/universal?bizNo=REF993883&..."
...
}
Redirect the merchant to the webRedirectUrl in the response. The merchant will proceed to the hosted checkout page, and will be directed to do payment on the order.
If you want to simulate payments in the sandbox environment. Contact our Merchant Services team to access our sandbox simulation tools.
Optional Query Order Status, Cancel Order, and Refund Order
There are additional APIs available to enhance your integration process:
- Query Payment API - Use this API to inquire the latest status of a payment request.
- Cancel Order API - Cancel unpaid orders or paid orders within 24 hours. Cancellation can be initiated by users through the merchant platform or directly through DANA (for DANA Balance payments).
- Refund Order API - Process refunds for completed orders. You can trigger a refund request on behalf of the customer using this API, who will then process the refund through DANA.
<?php
use Dana\Configuration;
use Dana\Env;
use Dana\PaymentGateway\v1\Api\PaymentGatewayApi;
use Dana\PaymentGateway\v1\Model\QueryPaymentRequest;
// ... define authentication
$queryPaymentRequest = QueryPaymentRequest();
try {
$result = $apiInstance->queryPayment($queryPaymentRequest);
print_r($result);
} catch (Exception $e) {
echo 'Exception when calling PaymentGatewayApi->queryPayment: ', $e->getMessage(), PHP_EOL;
}
<?php
use Dana\Configuration;
use Dana\Env;
use Dana\PaymentGateway\v1\Api\PaymentGatewayApi;
use Dana\PaymentGateway\v1\Model\CancelOrderRequest;
// ... define authentication
$cancelOrderRequest = CancelOrderRequest();
try {
$result = $apiInstance->cancelOrder($cancelOrderRequest);
print_r($result);
} catch (Exception $e) {
echo 'Exception when calling PaymentGatewayApi->cancelOrder: ', $e->getMessage(), PHP_EOL;
}
<?php
use Dana\Configuration;
use Dana\Env;
use Dana\PaymentGateway\v1\Api\PaymentGatewayApi;
use Dana\PaymentGateway\v1\Model\RefundOrderRequest;
// ... define authentication
$refundOrderRequest = RefundOrderRequest();
try {
$result = $apiInstance->refundOrder($refundOrderRequest);
print_r($result);
} catch (Exception $e) {
echo 'Exception when calling PaymentGatewayApi->refundOrder: ', $e->getMessage(), PHP_EOL;
}
Step 4 : Receive Payment Outcome via Finish Notify API
After a successful payment:
- The user will be redirected to your specified Redirect URL, which you can configure using the
urlParamsparameter in the Create Order API API request. - DANA will send payment notifications to your Notification URL via the Finish Notify API. Configure your notification endpoint with the ASPI-mandated path format:
/v1.0/debit/notify.
Construction
public function __construct(?string $publicKey = null, ?string $publicKeyPath = null)
Request
| Parameter | Type | Remarks |
|---|---|---|
| publicKey | string | The DANA gateway's public key as a PEM formatted string. This is used if publicKeyPath is not provided or is empty |
| publicKeyPath | string | The file path to the DANA gateway's public key PEM file. If provided, this will be prioritized over the publicKey string |
- Throws:
\InvalidArgumentExceptionif neither publicKey nor publicKeyPath is provided or if the public key cannot be loaded.
Method
public function parseWebhook(string $httpMethod, string $relativePathURL, array $headers, string $body): \Dana\Webhook\v1\Model\FinishNotifyRequest
Request
| Parameter | Type | Remarks |
|---|---|---|
| httpMethod | string | The HTTP method of the incoming webhook request e.g., POST |
| relativePathURL | string | The relative URL path of the webhook endpoint that received the notification e.g /v1.0/debit/notify |
| headers | array | An array containing the HTTP request headers. This map must include X-SIGNATURE and X-TIMESTAMP headers provided by DANA for signature verification |
| body | string | The raw JSON string payload from the webhook request body |
- Return: An instance of
\Dana\Webhook\v1\Model\FinishNotifyRequestcontaining the parsed and verified webhook data. - Throws:
\InvalidArgumentExceptionif required parameters are missing or\RuntimeExceptionif signature verification fails.
Security Notes
- Always use the official public key provided by DANA for webhook verification. Store and load it securely.
- The
ParseWebhookmethod handles both JSON parsing and cryptographic signature verification. If it returns an error, the payload should not be trusted.
<?php
use Dana\Configuration;
use Dana\Webhook\WebhookParser;
// Initialize the WebhookParser
// You can provide the public key directly as a string or via a file path.
// The parser will prioritize publicKeyPath if both are provided.
// Option 1: Provide public key as a string
$danaPublicKey = getenv('DANA_PUBLIC_KEY');
$parser = new WebhookParser($danaPublicKey);
// Option 2: Provide path to public key file
// $danaPublicKeyPath = getenv('DANA_PUBLIC_KEY_PATH'); // e.g., "/path/to/your/dana_public_key.pem"
// $parser = new WebhookParser(null, $danaPublicKeyPath);
// Get the request data
$httpMethod = $_SERVER['REQUEST_METHOD'];
$relativePathUrl = '/v1.0/debit/notify'; // This should match the path DANA sends the webhook to
// Get headers - getallheaders() is the standard way in PHP
$headers = getallheaders();
// For frameworks that don't support getallheaders(), you can use:
// $headers = [];
// foreach ($_SERVER as $name => $value) {
// if (substr($name, 0, 5) === 'HTTP_') {
// $headers[str_replace(' ', '-', ucwords(strtolower(str_replace('_', ' ', substr($name, 5)))))] = $value;
// }
// }
// Get the raw request body as a JSON string
$webhookBodyStr = file_get_contents('php://input');
// If you need to access the decoded data before passing to the parser
// (Not required for parseWebhook which expects the raw string)
// $jsonData = json_decode($webhookBodyStr, true);
// if (json_last_error() !== JSON_ERROR_NONE) {
// throw new \RuntimeException('Invalid JSON in webhook payload: ' . json_last_error_msg());
// }
// echo "Request data: " . print_r($jsonData, true);
try {
// Parse and verify the webhook
$parsedData = $parser->parseWebhook(
$httpMethod,
$relativePathUrl,
$headers,
$webhookBodyStr
);
// If we reach here, the webhook was parsed and verified successfully
echo "Webhook verified successfully!\n";
echo "Original Partner Reference No: " . $parsedData->getOriginalPartnerReferenceNo() . "\n";
echo "Amount: " . $parsedData->getAmount()->getValue() . " " . $parsedData->getAmount()->getCurrency() . "\n";
echo "Status: " . $parsedData->getLatestTransactionStatus() . "\n";
// Access additional information if available
if ($parsedData->getAdditionalInfo() && $parsedData->getAdditionalInfo()->getPaymentInfo()) {
$paymentInfo = $parsedData->getAdditionalInfo()->getPaymentInfo();
$payOptions = $paymentInfo->getPayOptionInfos();
foreach ($payOptions as $payOption) {
echo "Payment Method: " . $payOption->getPayMethod() . "\n";
if ($payOption->getPayOption()) {
echo "Payment Option: " . $payOption->getPayOption() . "\n";
}
}
}
} catch (\Exception $e) {
// If verification fails, do not trust the payload
error_log("Webhook verification failed: " . $e->getMessage());
// Respond with an error
header('Content-Type: application/json');
http_response_code(400);
echo json_encode([
'response_code' => '96',
'response_message' => 'System Error'
]);
}
For detailed example, please refer to the following resource: Example Webhook.
Example of a successful payment webhook payload:
Content-type: application/json
X-TIMESTAMP: 2020-12-23T07:44:16+07:00
{
"responseCode": "2005600",
"responseMessage": "Successful"
}
Additional Enum Configuration
The library provides several enums (enumerations) to represent a fixed set of constant values, ensuring consistency and reducing errors during integration.
// Importing an enum class
use Dana\PaymentGateway\v1\Enum\AcquirementStatus;
// Using enum constants
$model->setProperty(AcquirementStatus::INIT);
// Using enum values directly as strings
$model->setProperty('INIT');
The following enums are available in the Library Gapura Hosted Checkout:
- AcquirementStatus
- ActorType
- OrderTerminalType
- PayMethod
- PayOption
- SourcePlatform
- TerminalType
- Type
Step 5 : Test using our automated test suite
Visit our Scenario Testing guide for detailed information on testing requirements.
We are required by local regulators to ensure your integration works correctly across all critical use cases. Use our sandbox environment and Merchant Portal to safely conduct UAT testing on a list of mandatory testing scenarios.
To complete our mandatory testing requirements, follow these steps:
- Access your Integration Checklist page inside the Merchant Portal.
- Complete all mandatory testing scenarios listed in the checklist.
- After all required tests have been passed, sign the UAT Sign-Off Report in the Merchant Portal.
- Complete the Devsite Testing through the Merchant Portal to ensure compliance with Bank Indonesia SNAP standards.
UAT Testing Script
Use our specialized UAT testing suite to save days of debugging.
To speed up your integration, we have provided an automated test suite. It takes under 15 minutes to run your integration against our test scenarios. Check out the Github repo for more instructions
Step 6 : Submit testing documents & apply for production
As part of regulatory compliance, merchants are required to submit UAT testing documents to meet Bank Indonesia's requirements. After completing sandbox testing, follow these steps to move to production:
Generate production keys
Create your production private and public keys, follow this instruction: Authentication - Production Credential.Complete your UAT testing checklist
Confirm that you have completed all testing scenarios from our Merchant Portal.Fill out your Production Submission form
Follow the instructions inside our Merchant Portal to apply for production credentials. We will process your application in 1-2 days.Obtain production credentials
Once approved, you will receive your production credentials such as: Merchant ID, Client ID known as X-PARTNER-ID, and Client Secret.
Testing in production environment
Configure production environment
Switch your application settings from sandbox to production environment by updating the API endpoints and credentials.Test using production credentials
Conduct the same testing scenarios as sandbox testing, using your production credentials.UAT production sign-off
Once testing is complete, DANA will prepare the UAT Production Sign Off document in the Merchant Portal. Both merchant and DANA representatives must sign this document to formally approve the integration.Receive live payments
After receiving all approvals, your DANA integration will be activated and ready for live payments from your customers.
Ready to submit testing documents?
Access our merchant portal for detailed guide to start receiving live payments
Step 1 : Library Installation
Visit our Libraries & Plugins guide for detailed information on our SDK.
DANA provides server-side API libraries for several programming languages, available through common package managers, for easier installation and version management. Follow the guide below to install our library:
Requirements
- JDK 1.8 or later.
- Your testing credentials from the merchant portal.
Installation
Install using maven or visit our GithubInstall the API Library using maven
- Add the following dependency to your
pom.xml
<dependency>
<groupId>id.dana</groupId>
<artifactId>dana-java</artifactId>
<version>2.1.3</version>
</dependency>
- run
mvn clean install
Set up the env
PRIVATE_KEY or PRIVATE_KEY_PATH # Private key string (PRIVATE_KEY) or path to private key file (PRIVATE_KEY_PATH)
ORIGIN # Your application's origin URL
X_PARTNER_ID # Client ID provided at onboarding
ENV or DANA_ENV # DANA's environment either 'sandbox' or 'production'
Obtaining merchant credentials: Authentication
Import Package
XXX
Step 2 : Initialize the library
Visit our Authentication guide to learn about the authentication process when not using our Library.
Follow the guide below to initialize the library
import id.dana.invoker.Dana;
import id.dana.invoker.model.DanaConfig;
import id.dana.util.ConfigUtil;
public class Example {
public static void main(String[] args) {
DanaConfig.Builder danaConfigBuilder = new DanaConfig.Builder();
danaConfigBuilder
.partnerId("YOUR_PARTNER_ID")
.privateKey("YOUR_PRIVATE_KEY")
.origin("YOUR_ORIGIN");
.env("SANDBOX"); // or "PRODUCTION"
DanaConfig.getInstance(danaConfigBuilder);
Dana danaClient = Dana.getInstance();
}
}
Step 3 : Use the Create Order API to get a hosted checkout URL
Use the Create Order API to create new payment requests which will then return the Checkout URL of the hosted payment page.
To create a new order, make a POST request to the Create Order API:
import id.dana.invoker.Dana;
import id.dana.paymentgateway.v1.api.PaymentGatewayApi;
import id.dana.paymentgateway.v1.model.CreateOrderRequest;
import id.dana.paymentgateway.v1.model.CreateOrderResponse;
public class Example {
public static void main(String[] args) {
PaymentGatewayApi api = Dana.getInstance().getPaymentGatewayApi();
CreateOrderRequest createOrderRequest = new CreateOrderRequest();
try {
CreateOrderResponse response = api.createOrder(createOrderRequest);
System.out.println(response);
} catch (DanaException e) {
e.printStackTrace();
}
}
}
When sending the request parameters, set additionalInfo.order.scenario to REDIRECT.
If successful, the response will include the URL for the hosted payment page. For example:
Content-Type: application/json
X-TIMESTAMP: 2024-12-23T09:10:11+07:00
{
"responseCode": "2005400", // Refer to response code list
"responseMessage": "Successful", // Refer to response code list
"referenceNo": "2020102977770000000009", // Transaction identifier on DANA system
"partnerReferenceNo": "2020102900000000000001", // Transaction identifier on partner system
"webRedirectUrl": "https://pjsp.com/universal?bizNo=REF993883&..."
...
}
Redirect the merchant to the webRedirectUrl in the response. The merchant will proceed to the hosted checkout page, and will be directed to do payment on the order.
If you want to simulate payments in the sandbox environment. Contact our Merchant Services team to access our sandbox simulation tools.
Optional Query Order Status, Cancel Order, and Refund Order
There are additional APIs available to enhance your integration process:
- Query Payment API - Use this API to inquire the latest status of a payment request.
- Cancel Order API - Cancel unpaid orders or paid orders within 24 hours. Cancellation can be initiated by users through the merchant platform or directly through DANA (for DANA Balance payments).
- Refund Order API - Process refunds for completed orders. You can trigger a refund request on behalf of the customer using this API, who will then process the refund through DANA.
import id.dana.invoker.Dana;
import id.dana.paymentgateway.v1.api.PaymentGatewayApi;
import id.dana.paymentgateway.v1.model.QueryPaymentRequest;
import id.dana.paymentgateway.v1.model.QueryPaymentResponse;
public class Example {
public static void main(String[] args) {
PaymentGatewayApi api = Dana.getInstance().getPaymentGatewayApi();
QueryPaymentRequest queryPaymentRequest = new QueryPaymentRequest();
try {
QueryPaymentResponse response = api.queryPayment(queryPaymentRequest);
System.out.println(response);
} catch (DanaException e) {
e.printStackTrace();
}
}
}
import id.dana.invoker.Dana;
import id.dana.paymentgateway.v1.api.PaymentGatewayApi;
import id.dana.paymentgateway.v1.model.CancelOrderRequest;
import id.dana.paymentgateway.v1.model.CancelOrderResponse;
public class Example {
public static void main(String[] args) {
PaymentGatewayApi api = Dana.getInstance().getPaymentGatewayApi();
CancelOrderRequest cancelOrderRequest = new CancelOrderRequest();
try {
CancelOrderResponse response = api.cancelOrder(cancelOrderRequest);
System.out.println(response);
} catch (DanaException e) {
e.printStackTrace();
}
}
}
import id.dana.invoker.Dana;
import id.dana.paymentgateway.v1.api.PaymentGatewayApi;
import id.dana.paymentgateway.v1.model.RefundOrderRequest;
import id.dana.paymentgateway.v1.model.RefundOrderResponse;
public class Example {
public static void main(String[] args) {
PaymentGatewayApi api = Dana.getInstance().getPaymentGatewayApi();
RefundOrderRequest refundOrderRequest = new RefundOrderRequest();
try {
RefundOrderResponse response = api.refundOrder(refundOrderRequest);
System.out.println(response);
} catch (DanaException e) {
e.printStackTrace();
}
}
}
Step 4 : Receive Payment Outcome via Finish Notify API
After a successful payment:
- The user will be redirected to your specified Redirect URL, which you can configure using the
urlParamsparameter in the Create Order API API request. - DANA will send payment notifications to your Notification URL via the Finish Notify API. Configure your notification endpoint with the ASPI-mandated path format:
/v1.0/debit/notify.
Example of a successful payment webhook payload:
Content-type: application/json
X-TIMESTAMP: 2020-12-23T07:44:16+07:00
{
"responseCode": "2005600",
"responseMessage": "Successful"
}
Step 5 : Test using our automated test suite
Visit our Scenario Testing guide for detailed information on testing requirements.
We are required by local regulators to ensure your integration works correctly across all critical use cases. Use our sandbox environment and Merchant Portal to safely conduct UAT testing on a list of mandatory testing scenarios.
To complete our mandatory testing requirements, follow these steps:
- Access your Integration Checklist page inside the Merchant Portal.
- Complete all mandatory testing scenarios listed in the checklist.
- After all required tests have been passed, sign the UAT Sign-Off Report in the Merchant Portal.
- Complete the Devsite Testing through the Merchant Portal to ensure compliance with Bank Indonesia SNAP standards.
UAT Testing Script
Use our specialized UAT testing suite to save days of debugging.
To speed up your integration, we have provided an automated test suite. It takes under 15 minutes to run your integration against our test scenarios. Check out the Github repo for more instructions
Step 6 : Submit testing documents & apply for production
As part of regulatory compliance, merchants are required to submit UAT testing documents to meet Bank Indonesia's requirements. After completing sandbox testing, follow these steps to move to production:
Generate production keys
Create your production private and public keys, follow this instruction: Authentication - Production Credential.Complete your UAT testing checklist
Confirm that you have completed all testing scenarios from our Merchant Portal.Fill out your Production Submission form
Follow the instructions inside our Merchant Portal to apply for production credentials. We will process your application in 1-2 days.Obtain production credentials
Once approved, you will receive your production credentials such as: Merchant ID, Client ID known as X-PARTNER-ID, and Client Secret.
Testing in production environment
Configure production environment
Switch your application settings from sandbox to production environment by updating the API endpoints and credentials.Test using production credentials
Conduct the same testing scenarios as sandbox testing, using your production credentials.UAT production sign-off
Once testing is complete, DANA will prepare the UAT Production Sign Off document in the Merchant Portal. Both merchant and DANA representatives must sign this document to formally approve the integration.Receive live payments
After receiving all approvals, your DANA integration will be activated and ready for live payments from your customers.
Ready to submit testing documents?
Access our merchant portal for detailed guide to start receiving live payments
- Added additional information section for all APIs
- Updated Service Code
- Updated URL
- Updated Idempotent Key and Rules
- Updated Condition webRedirectUrl on Response section
- Updated Request and Response Sample
- Updated Response Code
- Updated value of ``REDIRECTION`` become ``REDIRECT`` on ScenarioEnum
- Updated remarks additionalInfo.order.scenario on Create Order API
- Updated Request Sample on Create Order API
- Updated all words of “Plugin” become “Drop-in”
- Updated Environment URL for Sandbox on Specification section for all APIs
- Updated Request Sample on URL Section for all APIs
- Updated API name from ‘Payment Redirect’ to ‘Create Order’
- Added Environment URL on Specification section for all APIs.
- Added new programming language (Go, Java, JavaScript, Python, Ruby) on Request Sample for all APIs.
- Initial Version