Gapura Payment Gateway
Gapura Payment Gateway is one of DANA's newest product that used to provide payment solution for all merchant's in one integration process. Gapura Payment Gateway help merchants accept, process, and send payments more secure than processing payments manually.
DANA offers two kinds of solutions for Gapura Payment Gateway which include a hosted checkout page and a custom API solution. Below are the guides on how to integrate with each solution:
Visit the Hosted Checkout and Custom Checkout integration guide to get a detailed integration guide.
Hosted Checkout Page
DANA provides a hosted checkout URL for payments.
Custom API Only
DANA provides access to DANA's core payment APIs.
| Available APIs for Hosted Checkout API Solution | |
|---|---|
| Create Order POST | Used for merchant to create order in DANA side |
| Finish Notify Webhook | Used to notify payment status and information from DANA to merchant’s platform |
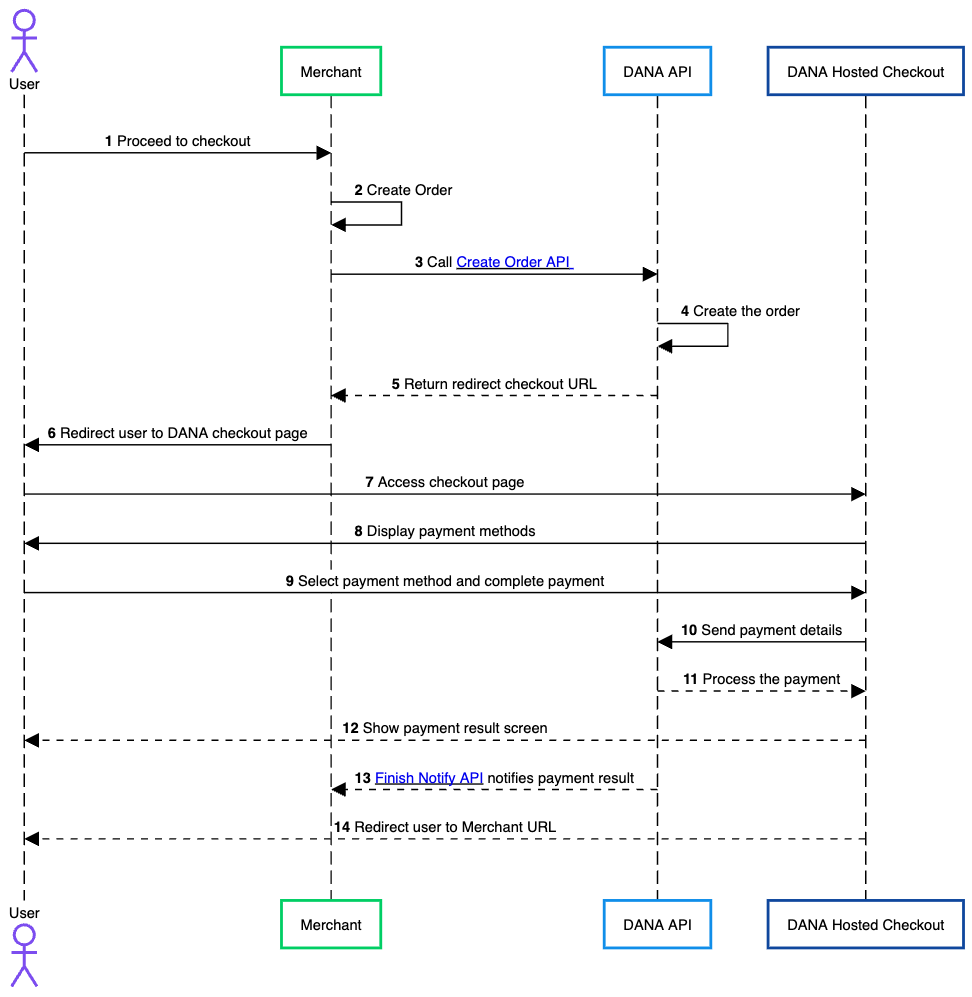
Process Flow
The general flow of payment using a Gapura Hosted Checkout is as follows:

- The user browses the merchant's website or app and proceeds to checkout after selecting a product.
- The merchant system generates an order internally, preparing it for payment processing.
- The merchant's backend sends a request to DANA’s Create Order API, passing the necessary order details.
- Upon receiving the request, DANA processes and stores the order details in its system.
- After successfully creating the order, DANA responds with a
webRedirectUrlfor the checkout page. - The merchant uses the returned URL to prepare a redirection to DANA’s hosted checkout page.
- The user is redirected to the DANA-hosted checkout page where the payment can be made.
- Available payment methods are displayed.
- The user chooses one of the supported payment methods provided by DANA and follows the instructions on the DANA checkout page to complete the payment.
- DANA Hosted Checkout page receives the payment details and sends it to DANA API.
- DANA processes the payment.
- DANA shows payment result screen to user.
- DANA sends a payment notification to the merchant’s system via the Finish Notify API, updating the payment status of the order.
- DANA redirects to the merchant URL that already set when hitting Create Order API.