Disbursement
Disbursement involves transferring funds from a merchant to either a user's DANA balance or directly to a bank account. This solution offers two key functionalities:
- Disbursement to Balance: Allow merchants to transfer funds to DANA user accounts. It automates the disbursement process with real time processing and eliminates manual handling. Through a single integration point, merchants can verify accounts, initiate top up, and monitor transaction status.
- Disbursement to Bank Account: Allow merchants to request transfer funds via DANA directly to user’s bank accounts. Provide secure, fast, and automated disbursements with minimal processing steps.
Disbursement to Balance
Send funds to DANA users instantly, verify accounts, process payments, and track transactions
Disbursement to Bank Account
Transfer funds via DANA to user’s bank accounts with minimal processing steps
| Available APIs for Disbursement to Balance Solution | |
|---|---|
| Check Disbursement Account POST | Check merchant account balance to DANA |
| Account Inquiry POST | Inquire account information from merchant to DANA |
| Customer Top Up POST | Trigger top up request from merchant to DANA |
| Customer Top Up Inquiry Status POST | Inquire top up status from merchant to DANA |
Process Flow
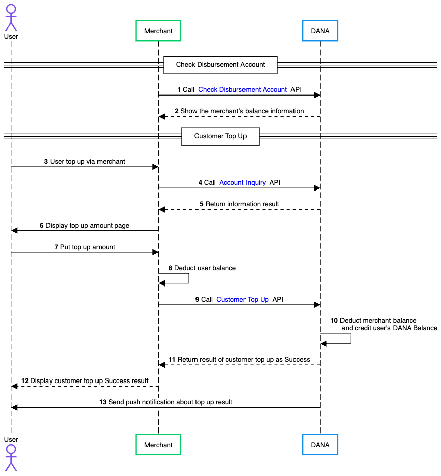
The general flow of top up using a Disbursement to Balance is as follows:

- Merchant calls DANA's Check Disbursement Account API to verify their current account balance before processing any disbursements.
- DANA processes the request and returns the merchant's current balance information, enabling them to confirm sufficient funds are available for disbursements.
- User initiates a top up request through the merchant by entering their DANA registered phone number, indicating their intention to add funds to their DANA account.
- Merchant calls Account Inquiry API to verify the user's DANA account details and ensure the account is valid and active for receiving funds.
- DANA processes the account inquiry request by validating information about the user and the merchant to determine their eligibility for top-up by checking limits, payer and risk scope to returns the user's account information to the merchant.
- Merchant displays the user to specify the desired top up amount they wish to add to their DANA account.
- User provides the top up amount to the merchant, confirming the transaction details.
- Merchant deducts the specified amount from the user's payment method or account balance within their platform.
- Merchant calls Customer Top Up API, sending the user's account details and the top up amount to initiate the disbursement.
- DANA processes the disbursement by deducting the specified amount from merchant's balance and crediting the amount to the user's DANA account.
- DANA returns a successful transaction result to merchant, confirming the top up has been completed.
- Merchant notifies user that their DANA account top up was successful.
- DANA sends a push notification directly to the user's mobile device, confirming the successful top up and updated account balance.