Remittance
The Remittance service enables cross-border fund transfers into the DANA ecosystem by converting foreign currency and delivering the final amount to recipients via DANA. To process these transactions, merchants must pre-fund (deposit) a balance with DANA, which is then used to fulfill remittances through two scenarios:
Inbound Remittance to Balance: A cross-border remittance service that allows remitted funds to be credited to a DANA user balance through a top-up transaction.
Inbound Remittance to Bank: A cross-border remittance service that allows remitted funds to be delivered to a recipient's Bank account through DANA.
Inbound Remittance to Balance
Credits remitted funds to a DANA user balance through a top-up transaction
Inbound Remittance to Bank
Delivers remitted funds to a recipient’s bank account through DANA
| Available APIs for Inbound Remittance to Balance Solution | |
|---|---|
| Account Inquiry POST | Inquire account information from merchant to DANA |
| Customer Top Up POST | Trigger top up request from merchant to DANA |
| Customer Top Up Inquiry Status POST | Inquire top up status from merchant to DANA |
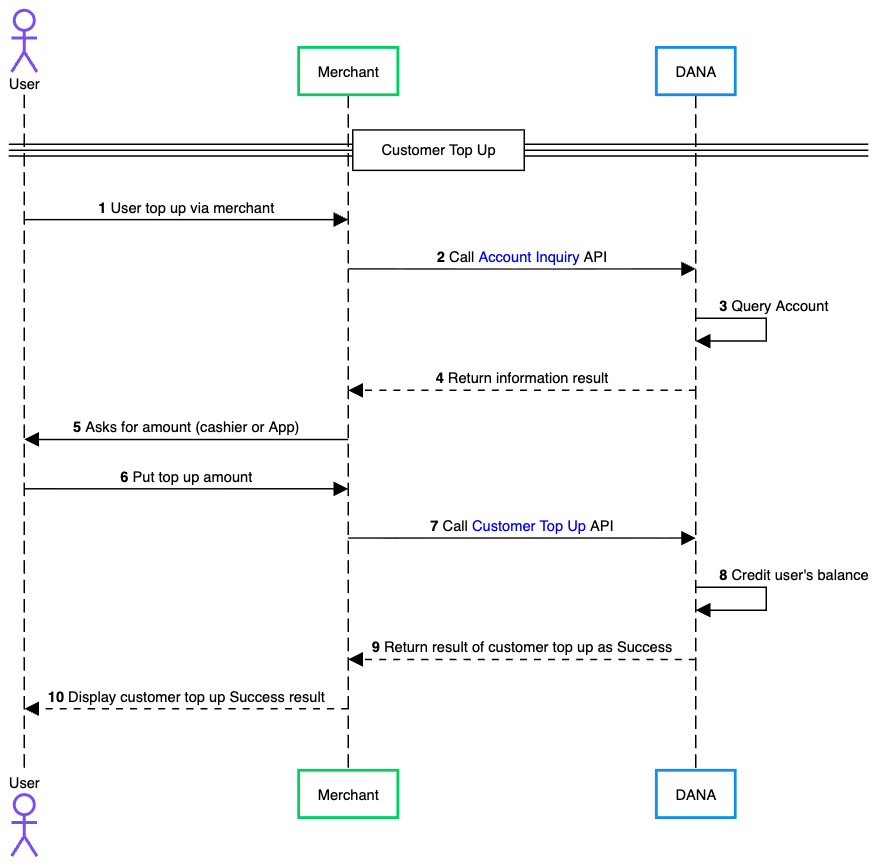
Process Flow
The following are the process flow for this scenario:

- User requests a top-up to a DANA account via a merchant channel (offline counter/cashier or merchant platform). Funds are sourced from a cross-border remittance transfer to the recipient’s DANA balance.
- After the required information is obtained, the merchant calls the Account Inquiry API to DANA to verify the provided details and retrieve the account inquiry result before proceeding with the top-up transaction.
- DANA queries the destination DANA account to validate the recipient’s details for the top-up transaction.
- DANA returns the account inquiry result to the merchant, including the verification results of the recipient’s account information.
- Merchant requests the user to specify the desired top-up amount via the app or at the cashier counter.
- User provides the top-up amount to the merchant, confirming the transaction details.
- After the user confirms the details, the merchant calls the Customer Top Up API to DANA to initiate the balance top-up.
- DANA validates and processes the top-up request, then credits the recipient’s DANA balance.
- DANA returns a successful transaction result to the merchant, confirming that the top-up has been completed.
- Merchant notifies the user that the DANA account top-up was successful.