QRIS (Acquirer)
Quick Response Code Indonesian Standard (QRIS) Acquirer is a DANA solution that enables merchants to accept QRIS payments.
This solution supports two transaction modes:
- Merchant Presented Mode (MPM): Merchant displays a QRIS code generated through DANA. User scans the code using their payment application and completes the payment. DANA processes the transaction and returns the payment status to the merchant.
- Customer Presented Mode (CPM): User presents a QR code and the merchant scans it. DANA acts as the acquirer by validating the QR, processing the transaction, and returning the payment status to the merchant.
QRIS MPM (Acquirer)
Merchant displays a QRIS code and user scans it to pay
QRIS CPM (Acquirer)
User shows a QR code from their application and merchant scans it to complete the payment
| Available APIs for QRIS MPM (Acquirer) Solution | |
|---|---|
| Generate QRIS POST | Used to create a QRIS that can be displayed to the user for payment |
| Finish Notify POST | Used to notify payment status and information from DANA to merchant’s platform |
| Query Payment POST | Used to inquiry payment status and information from merchant’s platform to DANA |
| Cancel Order POST | Used to cancel the order from merchant’s platform to DANA |
| Refund Order POST | Used to refund the order from merchant’s platform to DANA |
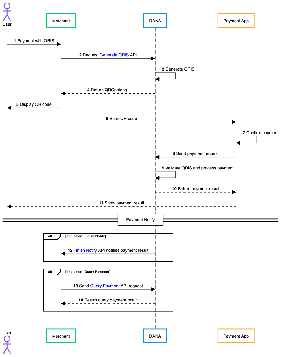
Process Flow
The general flow of payment using a QRIS MPM (Acquirer) is as follows:

- User initiates a payment request using QRIS at the merchant's page.
- Merchant sends a request to DANA via the Generate QRIS API to create a dynamic QRIS code for the transaction.
- DANA system generates a unique QRIS code based on the transaction details provided by the merchant.
- DANA returns the generated QRIS code as a string value in QRContent().
- Merchant displays the QRIS code based on the received QRContent().
- User scans the displayed QR code using a payment application.
- User reviews the payment details and confirms the transaction in the payment app.
- The payment app sends the payment request to DANA.
- If the payment app is DANA, the transaction is processed internally.
- If the payment app is another QRIS-supported wallet, the wallet sends the payment request to DANA as the QRIS Acquirer.
- DANA validates the QRIS data, checks the transaction details, and processes the payment.
- DANA sends the payment result back to the payment application.
- The payment application displays the payment result to the user.
- If the merchant has implemented the Finish Notify API, DANA proactively sends a notification to the merchant containing the payment status and transaction details.
- Merchant can also actively query the payment status by calling the Query Payment API to retrieve real time transaction information from DANA.
- DANA returns the comprehensive payment status response to the merchant.